GRMON4

Status:

Production

The most recent version of our GRMON debug tool provides complete control over SPARC LEON and RISC-V NOEL processors with enhanced features like advanced breakpoints, GUI, and support for JTAG, Ethernet, and SpaceWire debug connections.

Overview

GRMON4 is a debug tool optimized for SPARC/LEON and RISC-V/NOEL-V systems, providing a non-intrusive debug environment. It enables embedded system developers to debug applications in a fast and efficient manner, improving productivity.

The target system can be monitored and controlled by the graphical user interface with scripting support. A large number of debug link interfaces are supported, and the debugger can be user-adapted for several system configurations

Architecture

arrow down icon

Fault tolerance

arrow down icon

Key Tech Spec

arrow down icon

Target technology support

arrow down icon

Evaluation boards

arrow down icon

Ordering information

arrow down icon

Development Kit

arrow down icon

Licensing

arrow down icon

Software

arrow down icon

Tools

arrow down icon

Block diagram

arrow down icon

Related project

arrow down icon

Supported Hardware

arrow down icon

Configuration

arrow down icon

Reference Design

arrow down icon

Other resources

arrow down icon

Detailed features

arrow down icon
  • Read/write access to all LEON and NOEL-V registers and memory
  • Execution control with support for multiple CPUs and OS threads
  • Built-in disassembler and trace buffer management
  • Breakpoint and watchpoint management
  • Command-line mode
  • Remote connection to GNU debugger (GDB)
  • IDE support via the GDB connection, see Software IDE
  • Auto-probing and initialization of LEON or NOEL-V peripherals  and memory settings
  • Error injection for fault-tolerant LEON processors
  • Supported debug interfaces: USB, Ethernet, JTAG, UART and  SpaceWire
  • Common Flash Interface (CFI) compatible Flash PROM  programming
  • Tcl scripting support- All GRMON commands are Tcl commands
  • Custom commands and device drivers can be implemented by the user
  • Hooks for installing custom handlers executed on certain events
  • Peripheral device register bits available as Tcl variables
  • TAB-completion on Tcl variables, procedures, file names etc.
  • In-application help for all commands
  • Context-based virtual memory handling
  • Translates virtual addresses for GDB, e.g. it's possible to debug  the VxWorks/Linux kernel

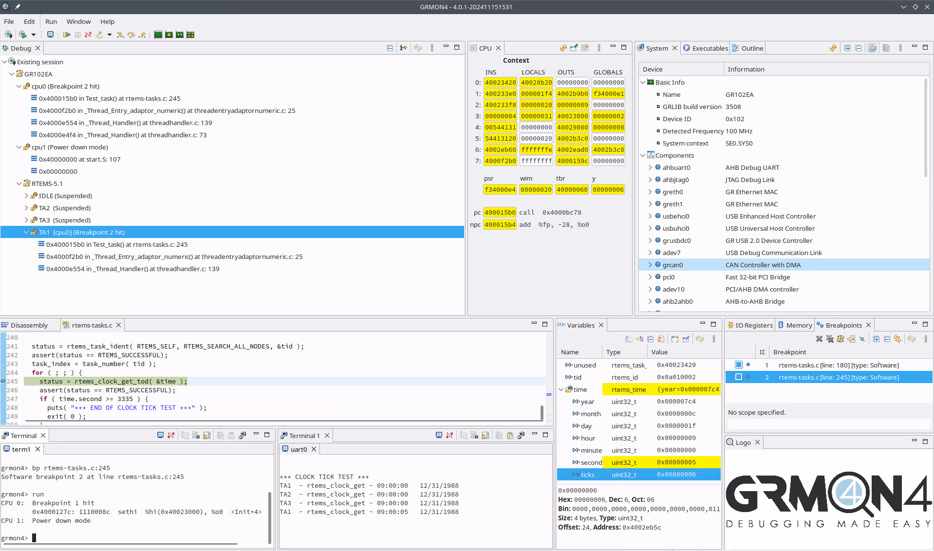
Graphical User Interface (GUI)

  • Debug-link and system configuration dialog
  • Multi-core LEON/RISC-V and OS threads execution status and backtrace view
  • Disassembly view with symbol and breakpoint information
  • Breakpoints view for managing breakpoints and watchpoints
  • Memory, CPU register and I/O register inspection and edit views
  • Optimized SPARC/LEON and RISC-V/NOEL-V IU register view
  • C/C++ source level debugging including source code view, stepping and line breakpoints
  • Variables and expressions views
  • Application launch dialog
  • Tcl terminal views with history, tab-completion, etc.
  • Application terminals via UART forwarding
  • GRLIB SOC system hardware overview

Downloads

File

Category

Revision

Date

Access

GRMON4 User's manual

Data sheet and user's manual

4.0.5

2025-06-27

Free download

Password/
Contact us

GRMON4 License

Technical specification

1

2025-01-10

Free download

Password/
Contact us

GRMON4 Professional 32/64-bit for Windows (only CLI)

Software tool

4.0.5

2025-06-27

Free download

Password/
Contact us

GRMON4 Professional 32/64-bit for Windows

Software tool

4.0.5

2025-06-27

Free download

Password/
Contact us

GRMON4 Professional 32/64-bit for Linux

Software tool

4.0.5

2025-06-27

Free download

Password/
Contact us

GRMON4 Professional 32/64-bit for Linux (only CLI)

Software tool

4.0.5

2025-06-27

Free download

Password/
Contact us

GRMON4 Evaluation 64-bit for Linux

Software tool

4.0.5

2025-06-27

Free download

Password/
Contact us

GRMON4 Evaluation 64-bit for Windows

Software tool

4.0.5

2025-06-27

Free download

Password/
Contact us

Sentinel LDK/HASP Run-time

Software tool

9.12

2023-05-12

Free download

Password/
Contact us

Frequently asked questions

No items found.